Free Lessons
Courses
Seminars
TechHelp
Fast Tips
Templates
Topic Index
Forum
ABCD
 
Home   Courses   TechHelp   Forums   Help   Contact   Merch   Join   Order   Logon  
 
Back to Access Expert 15    Comments List
Upload Images   @Reply   Bookmark    Link   Email   Next Unseen 
Populating Junction Tables
Alan Stevens 
    
9 months ago
In 01. Student Attendance 1 lesson you create a junction table ClassXCustomerT where the customer (company) sends students to classes indexed by ClassID. You add StudentLastname and StudentFirstname so that students can be added. You state that this isn't strictly relational but in this case one only needed the student's details short-term.
You then added some sample data and then created the ClassF and its ClassXCustomerSubF to populate the ClassXCustomerT
I decided to create a StudentT, a StudentF and added StudentID to a CopyClassXCustomerT. There is a One to Many relationship between Customers (companies) and Students - one company can send one or more students to a class. My puzzle is how do I populate the CopyClassXCustomerT via a subform because there can only be one Parent/Child link between a form and its subform and by having a ClassID, CustomerID and StudentID, I have a problem? or do I.
Alan Stevens OP  @Reply  
    
9 months ago

Alan Stevens OP  @Reply  
    
9 months ago

Alan Stevens OP  @Reply  
    
9 months ago

Kevin Robertson  @Reply  
          
9 months ago
Alan Why don't you concatenate First and Last Names (in a Query) then show that field in your Combo Box instead of the ID.
Alan Stevens OP  @Reply  
    
9 months ago
This is an update which works through how I have answered my initial question - how does one populate a many-to-many table with more than ID field. (see my initial question at the top of this thread).
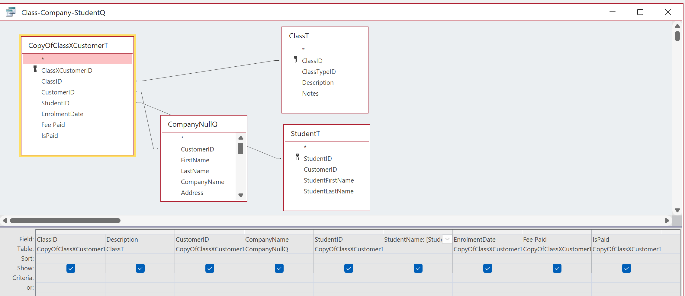
I modified the ClassXCustomerSubF in the ClassF (calling the modified subform "CopyOfClassXCustomerSubFv2") and based this on a query Class-Company-StudentQ. See the uploaded design and form view
Alan Stevens OP  @Reply  
    
9 months ago

Alan Stevens OP  @Reply  
    
9 months ago

Alan Stevens OP  @Reply  
    
9 months ago
The ClassID and the Description in the subform are set by the ClassF and the Company (Customer) and Student can be selected from the combo-boxes. (New students can be added via a StudentF (not shown) created from the StudentT (also not shown). I followed Kevin Robertson's advice and concatenated the student's LastName, FirstName, creating an alias field StudentName.
Here is the ClassF with it's subform in Design and then Form view showing ClassID 1
Alan Stevens OP  @Reply  
    
9 months ago

Alan Stevens OP  @Reply  
    
9 months ago

Alan Stevens OP  @Reply  
    
9 months ago
I hope that this helps other people struggling with these concepts
Kevin Robertson  @Reply  
          
9 months ago
You don't really need CustomerID in the Junction Tables. You can find the Customer based on the StudentID.
I made a sample. See screenshots below.
Kevin Robertson  @Reply  
          
9 months ago

Kevin Robertson  @Reply  
          
9 months ago

Alan Stevens OP  @Reply  
    
9 months ago
My confusion arose because of Richard's concept of having each Customer/Company being the the student initially but then being the body sending one or more persons (the real students (the company/customer was the one paying for the class(es))) to particular class(es). In my mind that needed 2 junction tables - ClassXCompanyT and ClassXStudentT.
Each junction table row identifies and unites a single ClassID, with a single Company(Customer) with a single student. I think that I can see from your solution that I  seem to have unintentionally created the StudentT to be a junction table but it doesn't have a studentCustomerID number as the primary key - that is set as the StudentID.
Is there duplication of data by keeping these ID's in the junction table(s) which could lead to problems?

This thread is now CLOSED. If you wish to comment, start a NEW discussion in Access Expert 15.
 

Next Unseen

 
New Feature: Comment Live View
 
 

The following is a paid advertisement
Computer Learning Zone is not responsible for any content shown or offers made by these ads.
 

Learn
 
Access - index
Excel - index
Word - index
Windows - index
PowerPoint - index
Photoshop - index
Visual Basic - index
ASP - index
Seminars
More...
Customers
 
Login
My Account
My Courses
Lost Password
Memberships
Student Databases
Change Email
Info
 
Latest News
New Releases
User Forums
Topic Glossary
Tips & Tricks
Search The Site
Code Vault
Collapse Menus
Help
 
Customer Support
Web Site Tour
FAQs
TechHelp
Consulting Services
About
 
Background
Testimonials
Jobs
Affiliate Program
Richard Rost
Free Lessons
Mailing List
PCResale.NET
Order
 
Video Tutorials
Handbooks
Memberships
Learning Connection
Idiot's Guide to Excel
Volume Discounts
Payment Info
Shipping
Terms of Sale
Contact
 
Contact Info
Support Policy
Mailing Address
Phone Number
Fax Number
Course Survey
Email Richard
[email protected]
Blog RSS Feed    YouTube Channel

LinkedIn
Copyright 2026 by Computer Learning Zone, Amicron, and Richard Rost. All Rights Reserved. Current Time: 4/30/2026 9:01:51 AM. PLT: 0s