Free Lessons
Courses
Seminars
TechHelp
Fast Tips
Templates
Topic Index
Forum
ABCD
 
Home   Courses   TechHelp   Forums   Help   Contact   Merch   Join   Order   Logon  
 
Back to Images    Comments List
Upload Images   @Reply   Bookmark    Link   Email   Next Unseen 
What if I change my location
Monica Jones 
       
3 years ago
So I've create a db for my Delica beads. Each color/size has a unique code. I have sample pictures in a folder with my database so I can display the pictures (file paths in db). However, if I move that folder (or share a copy of the db with a friend) what would be an easy way to update the file path? I'm thinking update query, but how to distinguish between path and filename?
Kevin Robertson  @Reply  
          
3 years ago
You can use String Functions to separate the path and the filename.
Kevin Robertson  @Reply  
          
3 years ago
String functions are also covered extensively in Access Expert 25.
Kevin Robertson  @Reply  
          
3 years ago

Kevin Robertson  @Reply  
          
3 years ago
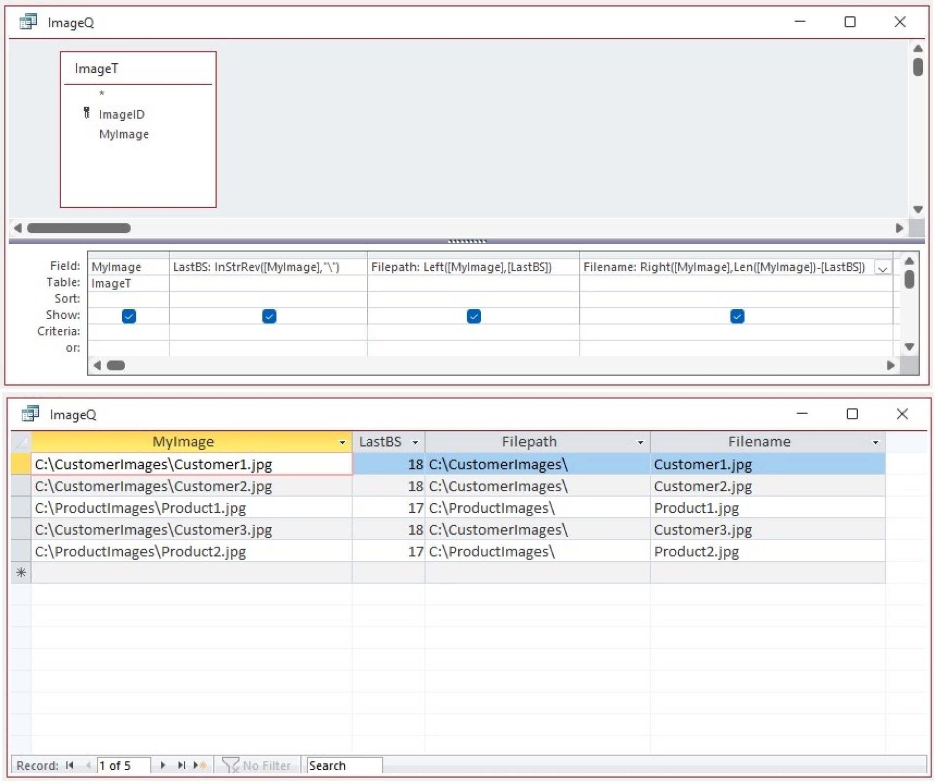
The example below shows how to update the Filepath.
Remember: Backup your database BEFORE running any Update Query!
Kevin Robertson  @Reply  
          
3 years ago

This thread is now CLOSED. If you wish to comment, start a NEW discussion in Images.
 

Next Unseen

 
New Feature: Comment Live View
 
 

The following is a paid advertisement
Computer Learning Zone is not responsible for any content shown or offers made by these ads.
 

Learn
 
Access - index
Excel - index
Word - index
Windows - index
PowerPoint - index
Photoshop - index
Visual Basic - index
ASP - index
Seminars
More...
Customers
 
Login
My Account
My Courses
Lost Password
Memberships
Student Databases
Change Email
Info
 
Latest News
New Releases
User Forums
Topic Glossary
Tips & Tricks
Search The Site
Code Vault
Collapse Menus
Help
 
Customer Support
Web Site Tour
FAQs
TechHelp
Consulting Services
About
 
Background
Testimonials
Jobs
Affiliate Program
Richard Rost
Free Lessons
Mailing List
PCResale.NET
Order
 
Video Tutorials
Handbooks
Memberships
Learning Connection
Idiot's Guide to Excel
Volume Discounts
Payment Info
Shipping
Terms of Sale
Contact
 
Contact Info
Support Policy
Mailing Address
Phone Number
Fax Number
Course Survey
Email Richard
[email protected]
Blog RSS Feed    YouTube Channel

LinkedIn
Copyright 2026 by Computer Learning Zone, Amicron, and Richard Rost. All Rights Reserved. Current Time: 4/21/2026 12:47:22 PM. PLT: 0s